更新时间
2025年7月3日 19:00-22:00
更新方式
不停服更新,网站/APP/作品均可访问/编辑
更新内容
一、720漫游新增【跨账号转移】功能
720漫游作品列表中更多操作和批量操作中新增“跨账号转移”功能,支持将当前账号中的作品跨账号转移到其他账号,转移后访问原作品地址将自动重定向到新的转移后的作品地址。保证作品的访问地址“不变”。
特别说明:
1. 跨账号转移主要用于账号作品合并或作品交付。比如,当企业版用户需要将多个账号中的作品合并到一个账号时,可以通过跨账号转移操作,将多个账号中的作品转移到一个总账号中,同时保证转移后的作品访问地址“不变”。
2. 跨账号转移成功后,用户查看原作品网址时将自动转向新的转移后的作品,原账号下的作品将不能再进行编辑、观看等操作,只能进行删除操作;
3. 跨账号转移成功后,原作品的单作品升级、海外访问等付费权益将自动失效;
4. 为保证转移成功和享受作品全部功能,且考虑到潜在版权转移问题,跨账号转移功能需要双方账号均是企业版账号。







720云工作台-720漫游-跨账号转移
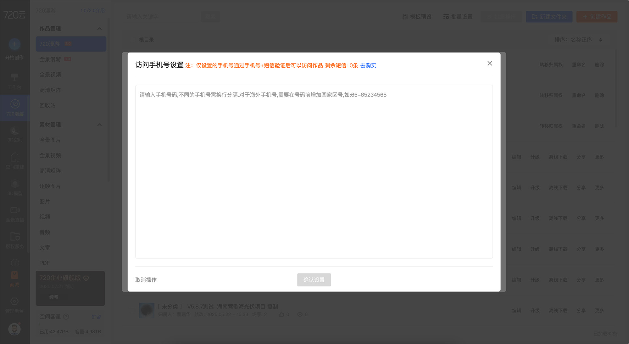
二、720漫游新增【授权手机号访问】功能
720漫游作品分享设置-访问权限新增【授权手机号访问】,选择授权手机号访问时,可以自定义设置可以访问作品的手机号码,设置后,当用户访问作品时,需要进行手机号+短信验证码验证成功后方可查看作品。
温馨提示:
1. 对于敏感不予对外公开的作品,通过“授权手机号访问”可以设置仅内部员工通过自己的手机号验证后才可以可以查看,提升作品安全性。
2. 授权手机号访问属于企业版功能,需要开通企业版方可使用。




720云工作台-720漫游-访问权限-授权手机号访问
以上为5.9.15版本的全部更新内容,欢迎您使用及体验。
如果您在使用过程中遇到任何问题或有任何建议,请随时通过在线客服或电话告诉我们。



